NetworkView

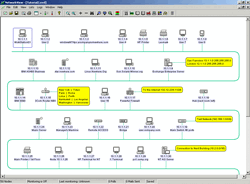
NetworkView NetworkView download NetworkView, bir ağ görüntümele yazılımıdır. Yazılımla kurmuş olduğunuz ağ üzerindeki tüm bilgisayarların bağlantılarını denetleyebilir, her türlü denetim işlemini gerçekleştirebilirsiniz. Yazılımın Genel Özellikleri: TCP/IP numaralarını ve kullanıcıların DNS, SNMP, […]
DEVAMINI OKUMAK İÇİN TIKLAYIN (Read More FULL) —-> NetworkView

Yorum bırakın

WordPress.com ile böyle bir site tasarlayın
Başlayın